Даркнет-слишком сильный термин для этой
статьи, скорее я хочу показать несколько древних (одна возникла еще до
интернета) сетей, которыми до сих пор можно пользоваться для поиска
информации и обмена файлами.
TOR по причине популярности упоминать не буду. И важное пояснение, я не
строю тут из себя борцуна с диджитал-тоталитаризьмом, Россия вообще
крайне
либеральна, и РКН просто пушистый щеночек по сравнению с копирастами из
Японии, Германии или полицией США. Меня интересуют описанные сети
просто по факту существования (и возможному наличию Тихого Дома,
ололо), оверлейные сети работающие на пользовательских машинах для меня
что-то вроде цифровых пещер, таящих маленькие личные секреты (ну или
склады цп и магазины веществ в случае с тором, но это не мое)
ITS NETSTALKING TIME!
Телекс\AT-50
Это вообще не имеет отношения к
интернету, это отдельная междунароная телеграфная сеть (по крайней мере
была раньше отдельной сетью, я имею в виду непосредственно провода
итд), сейчас конечно завернута в IP. Коротко говоря - это та сеть по
которой почта передавала телеграммы, но есть возможность подключения и
частных лиц. Это документальная сеть, телеграммы имеют юридическую силу
и принимаются в суде наравне с оригиналами документов. А вот один из
провайдеров сети.
Внешний вид старого аппарата.

Принцип был прост, набираете номер, с той стороны принимают вызов, вы
печатаете буковки у себя на клавиатуре, их печатает с той стороны на
бумаге, и наоборот.
Зачем эта сеть в этой статье - я хз, но интересно же. Например на форуме NAG.RU в 2016 году один энтузиаст
пытался оформить подключение к телексу.
Сохраню скрин, а то у интернета память короче моей.
Цитата из той темы
>>В райсельхозтехниках телетайпы были, и были в единой сети. Только
справочников номеров не было. Так - иногда развлекался, набирал
произвольный номер и тыкал в автоответ - а оттуда уже название
прилетало.
Надо заметить что до сих пор работающая система радиосвязи морских
судов SITOR-A позволяет капитанам выходить в наземную международную
TELEX с помощью судовых КВ радиостанций через береговые станции.
Корабельная радиостанция с поддержкой телекса
Рисунок
отсюда

Цитата оттуда же
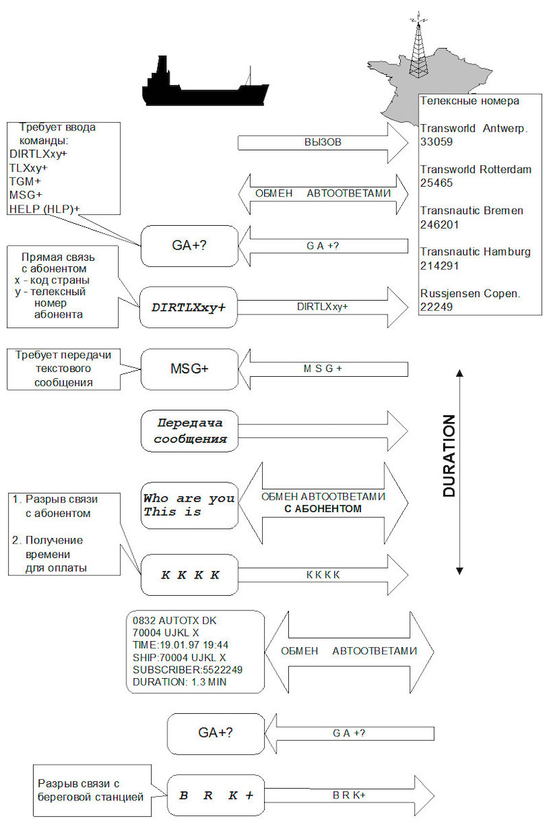
>>После
автоматического обмена автоответами и получения приглашения к вводу
команды (GA+) оператор судовой станции вводит команду DIRTLXxy+, то
есть просит соединить его напрямую с абонентом ( x - телексный код
страны, y - телексный номер абонента)1 . Когда соединение установлено,
распечатывается автоответ абонента сети телекс и команда MSG+. С этого
момента начинается отсчет оплачиваемого времени. В случае невозможности
соединения,распечатывается одна из следующих команд:
OCC - абонент занят
DEF - аппаратура неисправна
NC - нет линии
NA - передача этому абоненту не разрешена
NCH - номер абонента изменился
NP - этот номер не является абонентом сети телекс
Если абонент находится в той же стране, что и береговая радиостанция,
то код страны, как правило, можно не указывать. Некоторые станции при
запросе прямого телексного соединения требуют вводить цифру “0” перед
телексным кодом страны абонента.
После получения автоответа абонента и команды “MSG+”, судовой оператор
инициирует обмен автоответами и передает сообщение, после чего вновь
обменивается автоответами. Обмен автоответами является подтверждением
состоявшегося сеанса связи. Далее судовой оператор вводит команду
“KKKK”, то есть, разрывает линию связи с абонентом, с этого момента
оплачиваемое время связи заканчивается. Береговая радиостанция,
разорвав связь судна с телексным абонентом, распечатывает для судна
информацию о дате, времени, номере абонента, с которым устанавливалась
связь, и об оплачиваемом времени. После этого опять распечатывается
приглашение к вводу команды (“GA+”). Если информации для передачи
больше нет, то судовой оператор разрывает связь с береговой станцией,
то есть, переходит в режим ожидания.
В данном случае использовался режим прямого телексного соединения с абонентом.
Радиограммы можно даже принять и декодировать.
С другой стороны есть целиком любительская оверлейная телекс-сеть
работающая поверх интернета, которой можно пользоваться как с
компьютера с помощью программы
https://johanneskok.com/index.php/en/i-telex-usb-terminal

так и с древних телетайпных аппаратов,
если собрать преобразователь для их интерфейса. https://www.i-telex.net/
На разных номерах можно читать сводки новостей или чатиться с другими ультразадротами.
Здесь можно посмотреть прямо в браузере на то что передается по каналам любительского телетайпа
http://www.rtty.com/
BBS
BBS это не сеть, а серверное ПО
запущенное на компьютере, обеспечивающее функционал досок объявлений
(форумов), чата, загрузки-выгрузки файлов.
Их эпоха кончилась с приходом WWW, но с 2014 года наметилась тенденция
ретрокомпьютерщиков к созданию BBS. Подключается через консольное
приложение (putty например)
USENET
Сеть возникла до интернета, и сначала представляла из себя множество
серверов соединенных модемными линиями и синхронизирующих содержимое, к
которым так же по модемам подключались люди. Изначально сеть
предназначалась для общения (использовался протокол похожий на
групповые рассылки email), но потом там начали распространять и файлы
разбивая их на части. Занимаются этим до сих пор, в США Usenet это
вполне себе конкурент торрентам, разве что надо оплачивать подписку
провайдеров Usenet. Так как контент выгружается пользователями, а файлы
при выгрузке шифруются и разбиваются на части то провайдер как бы не
знает что хранит, поэтому копирасты не могут закрыть сеть по
юридическим причинам.
Начнем со старой ипостаси, общения. Серверов Usenet множество, для
подключения к серверу Usenet по идее нужен логин\пароль который
выдается провайдером Usenet, но есть открытые бесплатные сервера
которые дают доступ обычно только к текстовым группам, там логин и
пароль не нужны для входа. Допустим мы знаем адрес одного такого (позже
я расскажу как добыть адреса).
Запускаем одну из множества программ ньюсридеров и вводим адрес сервера
После второстепенных настроек (ник итд)
программа подключится и откроет адрес групп
Собственно все, заходите в группу которая вас интересует (компьюетры,
автомобили) ищете интересные темы и пишете ответы. К сообщениям можно
прикреплять файлы и изображения. Такие вот олдовые форумы.
Также в юзнет до сих пор гейтуется фидо
По поводу скачивания файлов. Сервера с бинарными группами которые
используются для файлообмена обычно платные, но есть вариант пробных
периодов, а xsusenet вообще предоставляет бесплатный доступ с
ограничениме скорости и объема, то что надо если вам нужен какой-то
один файл который не найти на торрентах или где-то еще. Регистрация
простая, допустим у вас уже есть пара логин-пароль от сервера xsusenet.
Ставим программу Sabnzbd, интерфейс программы откроется во вкладке браузера.
Вводим адрес сервера free.xsusenet.com и ваши логин и пароль,
жамкаем проверить сервер. Если все правильно то откроется окно закачек.
Теперь нам нужен NZb файл (аналог .torrent файла ) для того что мы ищем. Идем на индексатор и ищем там что нам нужно.
Скачается маленький .nzb файлик. Запускаем его двойным щелчком и он появится в списке загрузок
Ну а после завершения загрузки у вас будет файл который вы искали.
Для поиска открытых usenet серверов есть программа сниффер, которая
сканирует на доступном вам сервере сообщения в группах, проверяя через
какие серверы прошло сообщение и пытаясь подключиться к ним, если
удалось подключиться то сканируются и они. В итоге программа составляет
список в формате txt.
Все описанные тут программки и список открытых серверов можно скачать тут.
usenet.zip
PERFECT DARK
Сеть древняя, годов 2000-х, клиент
только для windows. Специфична для Японии по одной простой
причине-лютый разгул копирастии у самураев. За запись эпизода аниме или
скан манги и выкладывание в сеть можно было отправиться за решетку.
Поэтому японские пираты последовательно создавали все более и более
анонимные сети (WinNY, amoeba5, utatane) и пришли к Perfect dark. Сеть
представляет собой большое шифрованное облако, при использовании вы
выделяете минимум 40 гигабайт диска под шифрованный кэш, который
используется для хранения шифрованных фрагментов файлов, вы не знаете
что это за файлы. Эти хранилища на компьютерах пользователей и
составляют емкость этого облака. Есть поиск файлов, примитивные доски
для общения, рейтинги файлов. Разумеется можно выгружать файлы в сеть.
На май 2022 года сеть показывает наличие 3000 хостов и есмкость около 42терабайта.
Впрочем может я просто ее мало держал включенной.
Если вы просто запустите скачанный дарк то скорее всего сеть не найдет
хостов, ей нужен хотя бы один ip адрес и порт хоста на котором работает
связный клиент сети. Можно забить открыто, можно в шифрованном виде,
список хостов можно найти на сайтике проекта. Правда сайт на лунном.
Perfect Darkの使い方 (benri-tool.net)
В сети обычно распространяются выпуски анимы, iso образы, и конечно центральные процессоры, куда без них при такой анонимности.
Архив с программой и списком узлов perfect dark
Архитектурно похож на perfect dark, но работает не только как хранилище
но и как какноничный веб, с сайтами. Правда из-за особенностей
архитектуры (распределенное хранилище) вебсайт представляет собой файлы
размазанные тонким слоем по машинам участников сети, и для обновления
не получится просто залить папочку html на хост. На русском о
сайтоводстве в фринете можно почитать на 4pda.
Клиент написан на джаве и работает даже на raspberry pi.
Собственно после запуска нужно выбрать уровень безопасности (либо
подключаемся к каким попало хостам в ущерб приватности, либо вручную
добавляем известные хосты, например друзей, и создает какбы VPN)

Размер кэша, можно выбрать.
Главная страница содержит ссылки на индексы сайтов (а как вы запилите поиск в такой каше, только ручками) и разные полезности.
Кликнув по ссылке фринет начнет загружать страничку
И когда догрузит - откроет сайт
Вот и все.
I2P
I2P это уже не шифрованное распределенное облако а сеть. Правда организована похитрее чем TOR.
После запуска роутера и проверки сети (возможно придется прокинуть
порт, я лично просто прямо в компьютер воткнул кабель с белой статикой)
нужно скачать какой-нибудь браузер и настроить его на использование
прокси
И можно шариться по сайтам i2p
Вот например сайт мювайр. Воспользуемся инструкцией с него и поставим клиент.
Вуаля, у нас есть доступ к большой анонимной шаре файла
С аниме тут туговато...
Зато можно смотреть какие файлы расшарены на хостах.
Можно создавать и хостить сайты, пользоваться торрентами и много чего еще, целая оверлейная сеть.
Amule
Клиент старых файлообменных сетей Edonkey и Kad. Несмотря на древность хостов еще немало, и можно поискать что-нибудь.
DC++
Еще одна древняя сеть плохо дружащая с
NAT. Тем не менее до сих пор популярна у нас (самые крупные хабы
обслуживают тыщи по две хостов).
Не децентрализована, не анонимна. Есть чаты пользователей и возможность смотреть расшаренные файлы у конкретных юзеров.
Ну и поиск файлов конечно же
YGGDRASIL
Оверлейная сеть, работающая поверх ip6. После установки программа
создает виртуальный сетевой адаптер, драйвер которого отвечает за
работу сети. После установки надо отредактировать файл
%programdata%\yggdrasil\yggdrasil.conf добавив в секцию файла Peers ip
адреса нескольких хостов сети из этого списка
Public Peers (neilalexander.dev)
Секция файла должна выглядеть примерно так
Peers: [
tcp://domainexample.com:50001
tls://123.123.123.123:8443
]
После этого перезапускаем компьютер и пробуем зайти на сайты в сети из этого списка
Services (v0.4 network) | Yggdrasil Network (yggdrasil-network.github.io)
Вот поисковик сети
http://[300:7232:2b0e:d6e9:216:3eff:fe38:cefc]
Можно поглазеть на карту сети
http://[21e:e795:8e82:a9e2:ff48:952d:55f2:f0bb]/
Zeronet
Еще одна оверлейная сеть, настройки не
требует, достаточно скачать и запустить свежую сборку, автоматически
запустится браузер, подключится к пирам и откроет главную страницу
Gopher
Это старый протокол, появившийся до hhtp, в последнее время абсурдная
переусложненность веб-стандартов привела к тому что это тридцатилетний
протокол используется для создания персональных страничек и блогов.
Раньше поддержка протокола была в обычных веб-браузерах, но сейчас уже
выпилена.
Пошарить по сети можно через
веб-прокси.
Gemini
Протокол похож на gopher, но свежий, 2019 года, очень похож на gopher
но с некоторыми доработками в плане безопасности и удобства, развитие
gopher в сторону http, но небольшое. Несмотря на сравнительно небольшой
возраст и нарочитую непрактичность был поддержан сообществом людей
которых задрала абсурдная сложность современного http с надстройками и
любителями ретро и просто редкого компьютерного стаффа. Количество
gemini сайтов к концу 2020 года перевалило за 200000! Сервера и
браузеры есть для огромного количества ОСей, от iOS до Amiga и Plan9.